Profile PictureMassimo Vendola (mv.nyc)
$49

Point Shaders

Add to cart

Point Shaders

Elevate point-cloud renders instantly with procedural shaders
Effortlessly make your point clouds pop with zero textures and total control.


Why you need this

Years of R&D on real client work went into these shaders. Drop them in, twist a few knobs, and even the dullest scan snaps to life. Add motion, glow, and style without rebuilding node trees. Combine groups for endless bespoke looks that get attention.


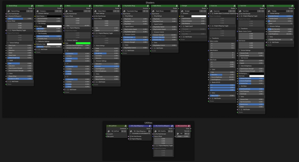
What’s inside

  • 14 node groups total
    • Shaders (10)
      • Bands & Rings
      • Emission+
      • Matrix
      • Noise Pattern
      • Psychedelic Rings
      • Radio Waves
      • Rimlight
      • Scan Line
      • Tech Grid
      • Twinkle
    • Utilities (4)
      • MV_IsAPoint (point detection)
      • MV_Object Mapping++ (experimental texture coordinate control)
      • Point-Cloud Mapper+ (stop mapping headaches, make points stick perfectly)
      • Scene Time (previously only in geo nodes, now in shading!)
  • Sample point-cloud object to test looks instantly
  • 20 minutes of exclusive Point Shading Video Walkthroughs
  • Asset-browser ready: thumbnails baked in

How it works

  1. Drag the .blend into your Asset Library
  2. In your Geometry Nodes setup add Set Material at the end
  3. Choose a shader node group and tweak color, speed, distortion, emission strength
  4. Hit render in Cycles (or Eevee for previews)

Mix utility nodes with shaders to create unique, intricate effects that go far beyond “just 10” presets.


Compatibility & requirements

  • Blender 4.5+ ready (most features work on earlier 4.x versions).
  • Cycles recommended for full fidelity (Eevee uses simplified point shapes)
  • No textures required—pure math keeps files light and fast.

Grab the shader pack now and light up your point-cloud scenes today.

Add to cart
6 sales
Watch link provided after purchase
Powered by